Incidencias
Incidencias con Recambios en Dinaup Desguaces
Este documento describe el procedimiento estándar para la generación y gestión de incidencias en el sistema Dinaup, originadas por quejas de clientes tras la venta de un recambio. Es fundamental registrar cualquier queja como una incidencia, independientemente de su resolución final.
A continuación, se detallan los pasos para crear una incidencia y, posteriormente, cómo proceder con su resolución y la generación de documentos de devolución o abono.
PARTE 1: Creación de una Nueva Incidencia
Paso 1: Obtener la ID Interna de la Pieza
Antes de iniciar el proceso en Dinaup, asegúrate de tener la ID interna de la pieza específica que ha generado la queja del cliente.
Paso 2: Acceder a la Sección de Incidencias
En Dinaup, navega a la sección: Desguace > Incidencias.

Haz clic en el botón Nuevo (o el icono + en la barra lateral izquierda) para crear una nueva ficha de incidencia.
Esto abrirá el formulario para una nueva incidencia.
Paso 3: Rellenamos los datos mínimos de incidencia
Es importante destacar que el sistema cuenta con un automatismo: al introducir la ID interna de la pieza, muchos campos relacionados (pedido, venta, cliente, etc.) se completarán automáticamente. Tu tarea principal será rellenar la información específica de la incidencia y su resolución (si aplica en este momento).

Campos en verde: Obligatorios de rellenar manualmente.
Campos en rojo: Se rellenan automáticamente por el sistema; no modificar.
Campos en naranja: Rellenar solo si se está gestionando la resolución de la incidencia directamente.
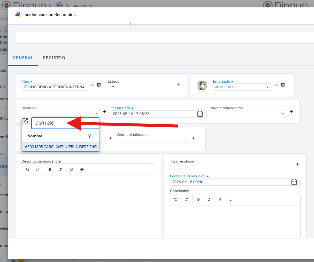
Utilizaremos como ejemplo la ID interna de pieza: 3001695.
1. Título de la Incidencia
Introduce un título para la incidencia. Aunque el sistema posteriormente lo sobrescribirá con el formato "ID interna + Nombre de la pieza", este campo es obligatorio para guardar. Puedes usarlo temporalmente para anotar datos relevantes o para copiar y pegar información útil durante el alta.

Importante: Si se deja en blanco, el sistema mostrará un error al intentar guardar.

2. ID Interna (Campo "Recurso"):
Este es un paso crucial. Introduce la ID interna de la pieza (ej: 3001695) en el campo denominado Recurso. El sistema cargará automáticamente la información asociada a esa pieza.

3. Tipo de Incidencia
Selecciona la categoría que mejor describa la incidencia ocurrida con la pieza.

4. Estado de la Incidencia
Elige el estado actual de la incidencia

5. Guardar y Esperar la Carga Automática
Con los datos mínimos obligatorios ya rellenados, haz clic en Guardar.

El sistema generará la incidencia y comenzará el proceso de autorrellenado de los campos vinculados. Este proceso puede tardar hasta 6 segundos.

PARTE 2: Resolución de la Incidencia y Generación de Documento de Devolución/Abono
Esta sección aplica si posees los conocimientos y la autorización necesarios para gestionar la resolución de la incidencia y los procesos financieros asociados.
1. Entramos en la incidencia
Localiza y abre la incidencia previamente creada. Observarás que campos como el número de pedido, venta y entidad ya han sido completados automáticamente por el sistema.

Paso 2: Registrar la Resolución en la Incidencia
Dependiendo del tipo de incidencia y su análisis (ej: una pieza claramente defectuosa con sellos de marcaje intactos), se procederá a definir la resolución.
En este caso, procederemos a la devolución del dinero. Para ello, resolveremos en primer lugar la incidencia:
1. Tipo de Resolución
Si se decide reembolsar al cliente (uno de los casos más comunes), selecciona en "Tipo resolución": SOLICITUD ACEPTADA REEMBOLSO TOTAL.

2. Modificar Estado de la Incidencia
Actualiza el "Estado de la incidencia" a:
Resuelta: Si realizas el abono directamente.
Pendiente de abonar: Si el abono lo gestionará el responsable de contabilidad.

Guarda los cambios en la incidencia.
Paso 3: Abrir la Venta o Pedido Relacionado
Desde la ficha de la incidencia, localiza y abre la Venta asociada. Si la incidencia no tiene una venta vinculada (por ejemplo, un pedido sin flujo de venta completado), abre el Pedido relacionado.

Paso 4: Generar el Documento de Devolución (Abono) desde la Venta/Pedido
Este proceso se realiza siguiendo el procedimiento habitual de generación de abonos en Dinaup.
Con la Venta abierta (o pedido si corresponde), haz clic en el botón de Flujo.

Selecciona la opción para Iniciar Devolución.

En el borrador del documento de abono, elimina las líneas de productos y/o conceptos que NO estén relacionados con la incidencia. Asegúrate de que únicamente permanezca la pieza a devolver con su correspondiente valor económico.

Una vez verificado que solo la pieza afectada está en el documento, con su importe correcto, pulsa Guardar para generar el documento de abono final.

Consideraciones Adicionales:
Asegúrate de adjuntar cualquier información y documentación relevante (fotos, correos del cliente) a la ficha de la incidencia.
Mantén una comunicación clara y concisa en los campos de descripción o notas de la incidencia.

Con el flujo abierto, observamos si tiene venta o no. Si tiene flujo de venta, la abriremos (como es el caso). Si no tuviese flujo
PARTE 3: Adjuntar documentacón y imágenes
Adjuntar documentación a una incidencia
Si necesitas adjuntar documentación adicional (como archivos o imágenes), debes hacerlo después de crear la incidencia, no durante el proceso de creación.
Pasos para adjuntar documentación
Accede nuevamente a la incidencia que has creado.
Dirígete a la parte superior derecha de la pantalla, donde encontrarás los iconos correspondientes para:
La flecha roja señala el botón para adjuntar imágenes.
La flecha azul señala el botón para adjuntar archivos.
Consulta las imágenes a continuación para identificar fácilmente los iconos mencionados.

Selecciona "Agregar foto" para seleccionar de donde se va a importar la foto, desde la galería o desde la cámara.
