Creación y alta de un nuevo vehículo
Que es
Se utiliza para la gestión de todos los vehículos, tanto en campa como destruídos.
Para qué sirve
Creación de nuevos vehículos que lleguen al desguace
Visualización de los datos documentales
Visualización de los datos técnicos de cada vehículo
Conocer el aprovechamiento y la situación de los artículos asociados al vehículo
Visualizar los registros que realiza cada usuario en cada vehículo
Ventana principal de la campa
En esta pantalla tenemos la vision de todos los vehículos que hay disponibles en campa, desde donde podremos filtrar en cada campo para realizar la busqueda de algún vehículo.
Para agregar un nuevo vehículo pulsaremos sobre el icono verde "Agregar" señalado con una flecha roja.

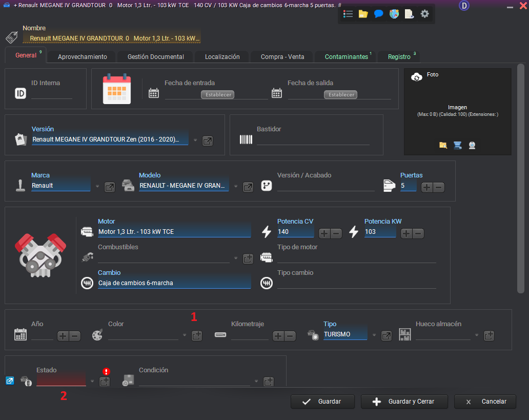
Ventana para creación de los vehículos
Al pulsar sobre el boton "Agregar" se nos abrira la siguiente ventana, donde introduciremos los datos para dar de alta el vehículo.

Pestaña General
En la vista nos encontramos los siguientes datos:
Nombre que se le asigna automáticamente al vehículo según sus datos como marca, modelo y versión.
Fecha de entrada: seleccionaremos el botón de "Establecer" para ajustar la fecha de entrada a la actual. La de salida se asignará cuando destruyamos el vehículo.
Versión: En este campo introducimos los datos relevantes del vehículo como marca y modelo para visualizar en un recuadro los datos guardados de ese vehículo.
Selección datos y versión vehículo

En esta foto visualizamos los resultados que nos ofrece el programa para seleccionar un vehículo.
Si no obtuvieramos resultados del vehículo por que todavia no esta en nuestra base de datos, pulsamos sobre el icono + para crear un nuevo tipo de vehículo.

Una vez pulsado el botón + nos aparece la siguiente ventana, donde rellenaremos los datos del nuevo vehículo para guardarlo en nuestra base de datos.
Datos secundarios del vehículo
Seguimos adelante con la creación del vehículo, una vez seleccionados los datos.

En la parte inferior disponemos de mas datos del vehículo como el año, color, kilometraje y fecha de matriculación.
Por último introducimos el estado del vehículo, seleccionando una opción del desplegable segun su situación.

Pestaña aprovechamiento
En la siguiente ventana encontramos el aprovechamiento del vehículo, desde donde podremos introducir los artículos asociados a ese vehículo.

Pestaña gestión documental

En la siguiente ventana tenemos todo lo relevante a la documentación del vehículo:
Datos de matriculación.
Datos de la destrucción y su fecha.
Datos de la baja y su fecha.
Datos de propietario.
Datos por si existieran otros titulares.
Pestaña localización

(Pestaña por definir)
Pestaña Compra-Venta

En esta ventana encontramos los datos de costes del vehículo, tanto de su compra como de su venta en el caso de que la hubiera.
Pestaña contaminantes

En la siguiente ventana introducimos los datos del peso del vehículo segun ficha técnica y los contaminantes asociados. Para agregar un nuevo contaminante, pulsaremos el boton "Agregar" en color verde situado en la parte inferior.

Desde este apartado crearemos un residuo para asociarlo a ese vehículo.
Pestaña registro
